准备工作:
1,下载并安装ixBrowser浏览器(自行搜索)。
2,有代理的动态IP提取链接,如不会生成提取链接,可以点击查看>>>(有代理短效动态代理IP如何生成API链接)
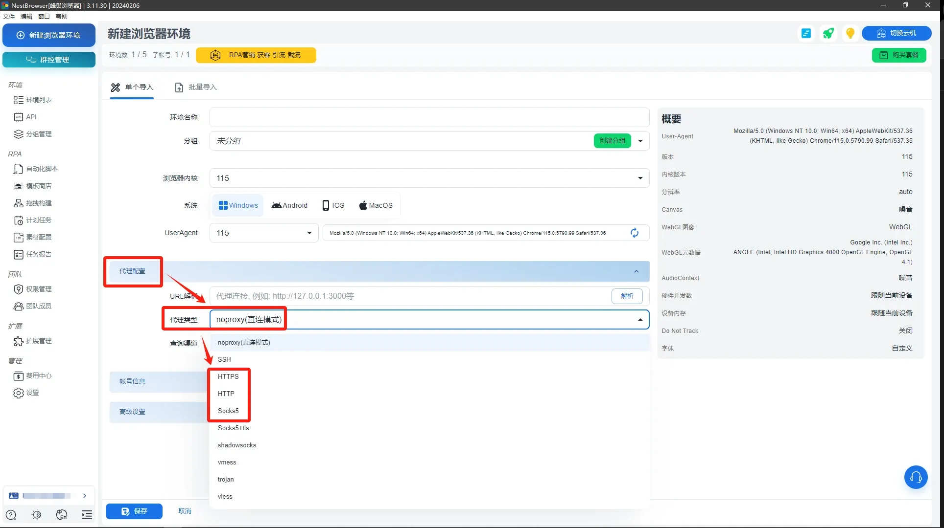
第一步:下载并完成注册蜂巢指纹浏览器(NestBrowser),登录后台,点击「新建浏览器环境」;

第二步:根据需求情况设置指纹浏览器性能参数;

第三步:在「代理配置」分类中,选择代理类型:「HTTP」/「HTTPS」/「Socks5」。

第四步:在「代理配置」中进行代理主机、代理端口、代理账号、代理账号、代理密码的填写。
根据自身需求完成填写「账号信息」和「高级设置」,并进行保存;

第五步:打开新建立好的浏览器环境,若所运营账号数量多,请购买所需地区IP后重复以上步骤或者在创建环境时选择批量导入即可。








